Use-Case
Es gibt drei verschiedene Use-Case-Typen: Brief UC, Informell (Casual UC), Vollständig (Fully dressed UC).
Ein Use Case muss ein konkreten Nutzen für den Akteur erzeugen. Dabei enhält ein Use-Case meistens mehr als eine einzelne Interaktion.
Der Titel eins Use-Case sollte dem Schema Kasse eröffnen folgen.
Der Boss-Test besagt, falls dein Boss dich frag, was du den ganzen Tag gemacht hast und du sagst, du hast die ganze Zeit den einen Use-Case ausgeführt, sollte er zufrieden sein.
Der Elementary Business Process Test (EBP-Test) besagt, dass ein Use Case eine Aufgabe, die von einer Person und einem Ort zu einer bestimmten Zeit ausgeführt wird, als Reaktion auf einen Business Event.
Wichtig bei Use-Cases: Das Ping-Pong zwischen den Akteure und dem System gut herausarbeiten.
Use-Case finden
- Systemgrenzen definieren
- Primärakteure identifizieren
- Jobs (Ziele, Aufgaben) der Primärakteure identifizieren
Use-Case-Diagramm

Im folgenden Diagramm sieht man wie <<extends>> und <<include>> verwendet wird. Mit <<include>> werden Prozesse eingebunden, welche selbst keine vollen Use-Case sind und sind nicht mit einem Akteur verbunden. Der Prozess ist dann im Use-Case enthalten (z.B. Process Sale enhält Handle TWINT Payment). Ein Use-Case kann mit <<extends>> verbunden werden, wenn ein Use-Case erweitert wird (z.B. erweitert den Use-Case "Process Sale with Voucher" den Use-Case "Process Sale"). Ein erweiterten Use-Case kann eine Verbindung mit einem Akteur haben.
Akteure können mit
generalisiert werden (z.B. Junior Cashier is-a Cashier)

Brief Use-Case
Ein Brief Use-Case wird meistens zu Beginn erstellt und ist in Prosa. In ein Brief Use-Case kommt folgendes enhalten werden:
- Nur Erfolgsszenario
- Trigger des Use-Case
- Akteure
- Summarischen Ablauf des Use-Case
Casual Use-Case
Ein Casual Use-Case wird ebenfalls zu Beginn der Analyse verwendet und enthält folgendes:
- Erfolgsszenario & wichtigste Alternativszenarien
- Trigger des Use-Case
- Akteure
- Summarischen Ablauf des Use-Case
Fully-dressed Use-Case
- Use-Case-Name
Aktiv formulieren (ev. Objekt + Verb)
-
Umfang (Scope) Beschreibung des zu entwickelnde System
-
Ebene (Level)
-
Primärakteur (Primary Actor) Die Primärakteure und wer den Use-Case initiert
-
Stakeholders und Interessen Für wen den Use-Case sonst noch relevant ist und welche Interesse diese haben
-
Vorbedingungen (Preconditions) Voraussetzungen, damit der Use-Case ablaufen kann
-
Erfolgsgarantie/Nachbedingungen (Success Guarantee) Was nach der Ausführung gewährleistet werden muss
-
Standardablauf (Main Sucess Scenario) Der "normale" Ablauf in einer nummerierten Liste, aber keine Lösungsdetails
-
Erweiterungen (Extensions)
Alternative Erfolgs- und Misserfolgsszenarien
-
Spezielle Anforderungen (Special Requirements)
-
Liste der Technik und Datavariationen (Technology and Data Variations)
-
Häufigkeit des Auftretens (Frequency of Occurance
-
Verschiedenes (Miscellaneous)
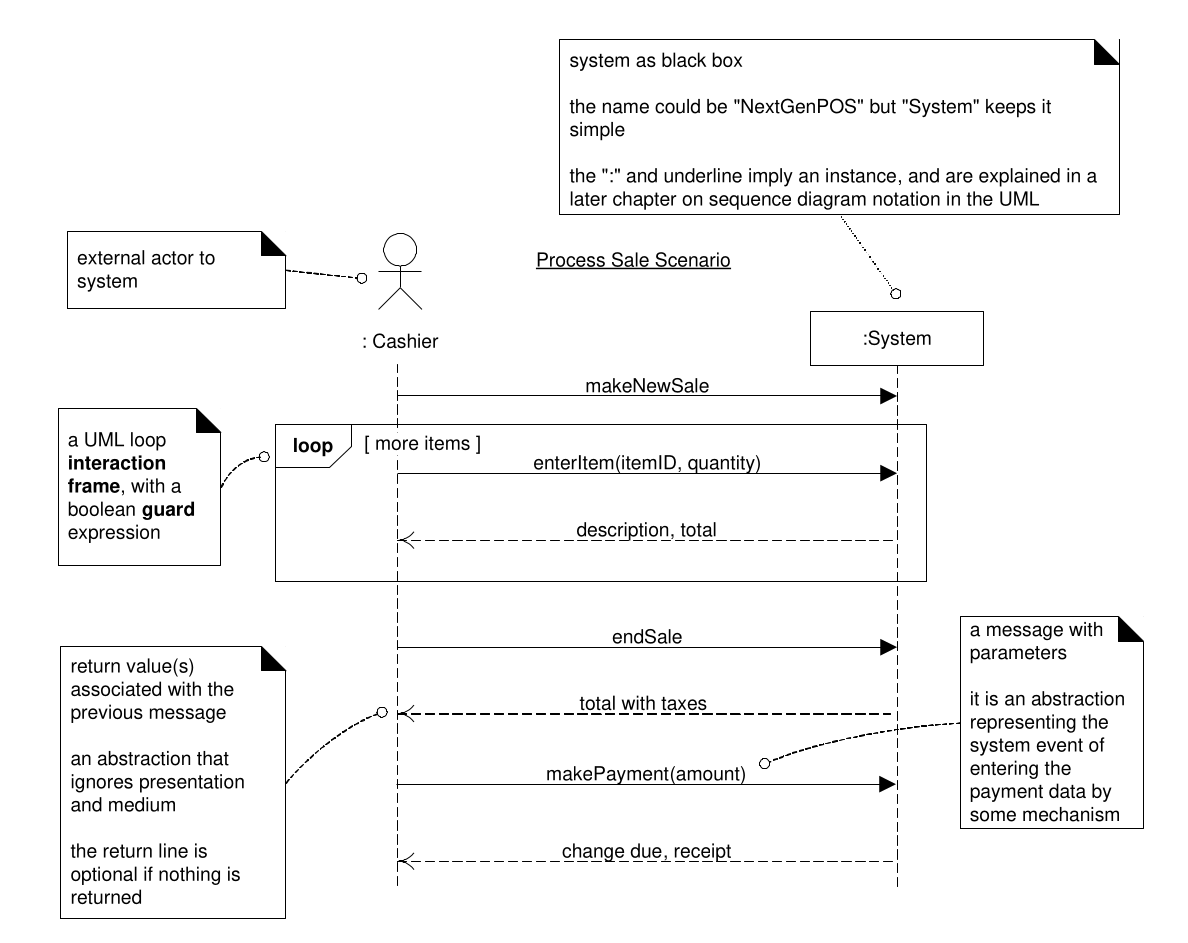
Systemsequenzdiagram
<